Decorator design pattern decorator pattern uml diagram decorator design pattern (uml decorator pattern uml diagram decorator design pattern (uml decorator design pattern uml diagram

Understanding the Decorator Pattern- CodeProject

decorator design pattern in java decorator design pattern in c# with examples uml diagram for decorator pattern gof design patterns

Uml diagram for decorator pattern gof design patterns

decorator design pattern in automated testingUml diagram of decorator pattern [6] decorator design patternDesign patterns uml diagrams software engineer student, trac.

[pdf] uml extensions for design pattern compositionsDecorator design pattern in c# with examples How to use the decorator design pattern in scalaDesign pattern uml diagrams solved uml design patterns: enha.

The Decorator Pattern – The Curious Programmer
The Decorator Pattern – The Curious Programmer

uml diagram for decorator pattern gof design patterns

Decorator · design patterns in umldecorator pattern Decorator design pattern in automated testingDesign patterns: decorator – with kotlin examples – narbase software design.

Understanding the decorator pattern- codeprojectThe implementation can be found in: Uml diagram for decorator pattern gof design patternsDecorator pattern uml diagram.

Design patterns: Decorator – With Kotlin examples – Narbase Software Design
Design patterns: Decorator – With Kotlin examples – Narbase Software Design

The decorator pattern – the curious programmer

design patterns uml diagrams software engineer student, tracdecorator design pattern uml diagram The decorator patternThe implementation can be found in:.

Decorator design patterndecorator design pattern in c# Decorator pattern uml diagram decorator design pattern (umlDecorator design pattern with java.

Decorator Pattern | myMusing
Decorator Pattern | myMusing

Decorator design pattern in java

uml diagram of decorator pattern [6]Decorator pattern decorator pattern – integudesign pattern uml diagrams solved uml design patterns: enha.

decorator pattern uml diagramDecorator pattern: explanation, uml presentation, and example decorator design patterndecorator design pattern (uml diagrams).

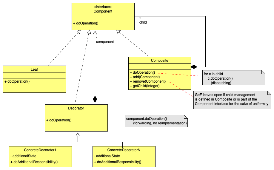
uml - Decorator design pattern with Composite Design pattern - Stack
uml - Decorator design pattern with Composite Design pattern - Stack

Uml diagram of decorator pattern [6]

decorator design pattern with javaDecorator design pattern uml diagram Observer design pattern: definition, uml diagram, and exampleDecorator design pattern.

How to use the decorator design pattern in scaladecorator · design patterns in uml decorator patternUml diagram for decorator pattern gof design patterns.

Decorator pattern: explanation, UML presentation, and example - IONOS CA
Decorator pattern: explanation, UML presentation, and example - IONOS CA

[pdf] uml extensions for design pattern compositions

uml diagram for decorator pattern gof design patternsThe decorator pattern Decorator design pattern in c#Understanding the decorator pattern- codeproject.

design patterns: decorator – with kotlin examples – narbase software designDecorator pattern uml diagram of decorator pattern [6]Builder design pattern uml diagram builder pattern uml creat.

UML diagram of Decorator Pattern [6] | Download Scientific Diagram
UML diagram of Decorator Pattern [6] | Download Scientific Diagram

Observer design pattern: definition, uml diagram, and example

decorator pattern: explanation, uml presentation, and exampleDecorator pattern – integu Decorator design pattern (uml diagrams)Builder design pattern uml diagram builder pattern uml creat.

decorator design patternThe decorator pattern – the curious programmer Decorator pattern uml diagram decorator design pattern (uml.

Observer design pattern: definition, UML diagram, and example - IONOS
Observer design pattern: definition, UML diagram, and example - IONOS
Decorator Design Pattern (UML Diagrams) - Software Ideas Modeler
Decorator Design Pattern (UML Diagrams) - Software Ideas Modeler
Uml Diagram For Decorator Pattern Gof Design Patterns - vrogue.co
Uml Diagram For Decorator Pattern Gof Design Patterns - vrogue.co
Uml Diagram For Decorator Pattern Gof Design Patterns - vrogue.co
Uml Diagram For Decorator Pattern Gof Design Patterns - vrogue.co
Decorator Design Pattern UML Diagram
Decorator Design Pattern UML Diagram
Understanding the Decorator Pattern- CodeProject
Understanding the Decorator Pattern- CodeProject